Quick order

English

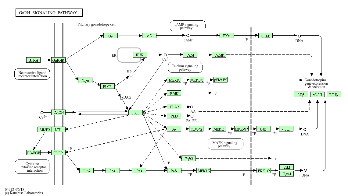
GnRH signaling pathway

Core of basic research: An upstream regulatory pathway of reproductive endocrinology, focusing on the molecular mechanisms by which hypothalamic GnRH regulates the secretion of FSH and LH by gonadotrophs in the anterior pituitary, a core pathway maintaining reproductive development, menstrual cycles, and gametogenesis. GnRH binds to the GnRH receptor (GnRHR, a Gq protein-coupled receptor) on pituitary gonadotrophs, activating the PLC-γ-PKC pathway to promote calcium influx, triggering the synthesis and secretion of FSH and LH. It also activates the MAPK pathway to regulate the transcription of gonadotropin genes (FSHβ, LHβ). FSH and LH act on the gonads (ovaries/testes) to promote sex hormone (estrogen, progesterone, testosterone) synthesis and gamete maturation. Research focuses on the pulsatile regulation of GnRH secretion, the negative feedback regulatory network between the pathway and sex hormones, and pathway abnormalities associated with sexual development disorders (precocious puberty, delayed puberty) and infertility.
Core key proteins: GnRH (gonadotropin-releasing hormone), FSH (follicle-stimulating hormone), LH (luteinizing hormone), GnRHR (GnRH receptor), Gq protein, PLC-γ, PKC, MAPK (ERK), Ca²+ (calcium ion), FSHβ/LHβ (gonadotropin subunits), FSHR/LHR (gonadotropin receptors on gonadal cells), estrogen/progesterone/testosterone (sex hormones), hypothalamic GnRH neurons, pituitary gonadotrophs.

Product list

    Product list
    Product name
    Reactivity
    Application
  • {{item.title}}
    {{item.react}}
    {{item.applicat}}

Related Promotional Journal Downloads

Brand/Complete Product Range Series
Brand/Complete Product Range Series

Detailed introduction of the column

Download and Save
Primary antibodies
Primary antibodies

Detailed introduction of the column

Download and Save
Secondary antibodies
Secondary antibodies

Detailed introduction of the column

Download and Save
mIHC/ Multiplex Fluorescence Detection Kits
mIHC/ Multiplex Fluorescence Detection Kits

Detailed introduction of the column

Download and Save

Explore Our Recommended Popular Products

More products

30,000+ high- quality products available online

Primary Antibodies, Secondary Antibodies, mIHC Kits, ELISA Kits, Proteins, Molecular Biology Products,Cell Lines,Reagents ...

Contact Us