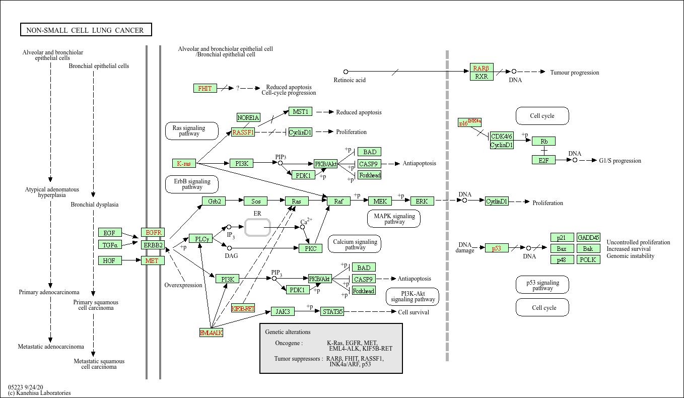
Non-small cell lung cancer
Core of basic research: Decipher the association between driver mutation profiles (EGFR, ALK, ROS1, BRAF) and tumor subtypes, explore the mechanisms and resistance mutations (e.g., EGFR T790M) of targeted inhibitors, as well as the interaction between PD-L1 expression and immune cells in the tumor microenvironment.
Core key proteins: EGFR (receptor tyrosine kinase driving proliferation upon mutation), ALK/ROS1 (fusion proteins activating downstream signals), BRAF (MAPK pathway driver), MET (amplification or mutation leading to resistance), PD-L1/PD-1 (immune checkpoints regulating T cell activity), TP53 (tumor suppressor gene with frequent mutations), KRAS (small GTPase driving subtype upon mutation), VEGF (angiogenic factor).